Show/Hide Toolbars

All-In-One Protector 8

Navigation: Teil II - Erweiterte Funktionen > Online Shops / E-Commerce  - Integration > ShareIt > Verwendung Shop Connector

Anpassen der Konfigurationsdatei

Scroll Prev Top Next More

Mittels dem Control Panel von Element5 / Share-it!, können Sie die von Ihnen zu vertreibende Produkte auswählen.

 

Fügen Sie dem Element5 / Share-it! Shop zuerst einen neuen Artikel hinzu. Hierzu fügen Sie der Konfigurationsdatei die Product ID hinzu, welche Sie dem Element5 / Share-it! Shop entnehmen können.

 

Click to enlarge

Hinzufügen eines Produktes über das Control Panel

 

 

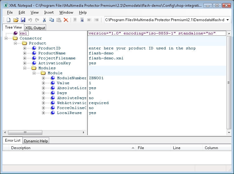
Die zur Generierung einer Seriennummer erforderliche Konfigurationsdatei wird automatisch erstellt. Diese befindet sich, nach Speichern des Projektes, im Verzeichnis "..\Projektname\Config\shop-integration"

 

Projektname.xml

Diese Datei beinhaltet interne Projektdefinitionen und darf nicht verändert werden.

Config-Autogenerator.xml

Diese Datei muss adaptiert werden. Fügen Sie die Product ID (Artikelnummer) hinzu, welche Sie dem Shop System entnehmen können.

 

Der Name der Datei "config-autogenerator.xml" darf nicht verändert werden. Sollten Sie über mehrere Produkte verfügen, so können Sie der Datei mehrere Produktdefinitionen hinzufügen. Nutzen Sie hierzu einen XML Editor.